Wednesday, 2 October 2013

Fixing the Merge conflict caused by one extra commit on TeamMentor master

On the 3.4 Release of TeamMentor (which was the first release we really used Git Flow on development (see this great presentation on Git Branching Model) we ended up with a situation where the commit that was the parent of all feature/fix branches was off-by-one the master of the TeamMentor/Master repository (we also had to do a bunch of back-porting of fixes into that commit, see Git Flow - Moving patches from one Commit into another Commit post)

In practice this means that the TeamMentor/Master graph currently looks like this:

image

... with the master branch on the commit fe26934d489e65660bd67be7811effcbccad1d19

image 

.. .and the 3_3_3_Hotfix branch on commit b97a470ffa173d67a9c74373593eea03eb7a2da4

image

But looking at the TeamMentor/Dev Graph

image

...we can see that all commits (done on ‘one branch per issue’ workflow) have the b97a470ffa173d67a9c74373593eea03eb7a2da4 commit as its parent (see image above and below)

image

In practice this means that the final 3.4 release commit from the TeamMentor/Dev repo

image

… is incompatible with the TeamMentor/Master repo (note that these could be branches of the same repo, but I like the use of separate repositories, since they provide a nice air-gap between development and production repositories)

Actually in principle they could be merged automatically if there was no conflicts!

But if we look at that extra commit from TeamMentor/Master repo (the fe26934d489e65660bd67be7811effcbccad1d19 one)

image

... we see that the change was made on the version number (which in the 3.4 release will now say 3.4)

Note that GitHub will not allow a Pull Request to be made in cases like this, since GitHub has no online merge capabilities.

Ok, so how do we solve this?

The solution is to:
  1. create a local branch pointing to b97a470ffa173d67a9c74373593eea03eb7a2da4
  2. do a pull from TeamMentor/Master to get the fe26934d489e65660bd67be7811effcbccad1d19 commit
  3. merge the current 3.4 code into fe26934d489e65660bd67be7811effcbccad1d19 (which will cause a conflict)
  4. solve the conflict,
  5. commit the result
  6. push to GitHub into a new branch (called 3.4_Merge)
  7. do a pull request (from 3.4_Merge into master)

In a local clone of TeamMentor/Dev   we start by to create a branch that is pointing to b97a470ffa173d67a9c74373593eea03eb7a2da4

This can be done using the command: $ git checkout b97a470ffa173d67a9c74373593eea03eb7a2da4

image

Followed by (as the help says) with: $ git checkout -b 3.4_Merge

image

Next we do a pull from TeamMentor/Master using $ git pull git@github.com:TeamMentor/Master.git master:3.4_Merge

image

The command above is basically saying:

Go to the git@github.com:TeamMentor/Master.git repo and merge/add the commits from its master branch into the local 3.4_Merge branch

Note how the line b97a470..fe26934  master     -> 3.4_Merge (from screenshot above) shows how we went form the b97a470ffa173d67a9c74373593eea03eb7a2da4 commit to the fe26934d489e65660bd67be7811effcbccad1d19 commit

Next we merge into the 3.4_Merge branch, the contents of the master branch (which contains the 3.4 code) using: $ git merge master

image

.... which predictably failed with a conflict on Settings.js


Solving git conflicts

My preferred UI to solve conflicts is the one provided by TortoiseGit, which you can access from here:

image

... them on the popup window that shows up, double click on the conflicted file:

image

… and on the TortoiseMerge GUI :

image

… chose the option to Use ‘theirs’ text block

image

… which will update the bottom pane with the fixed version of Settings.js (in this case with no changes from before)

image

Save the changes and chose yes to mark the file as resolved:

image

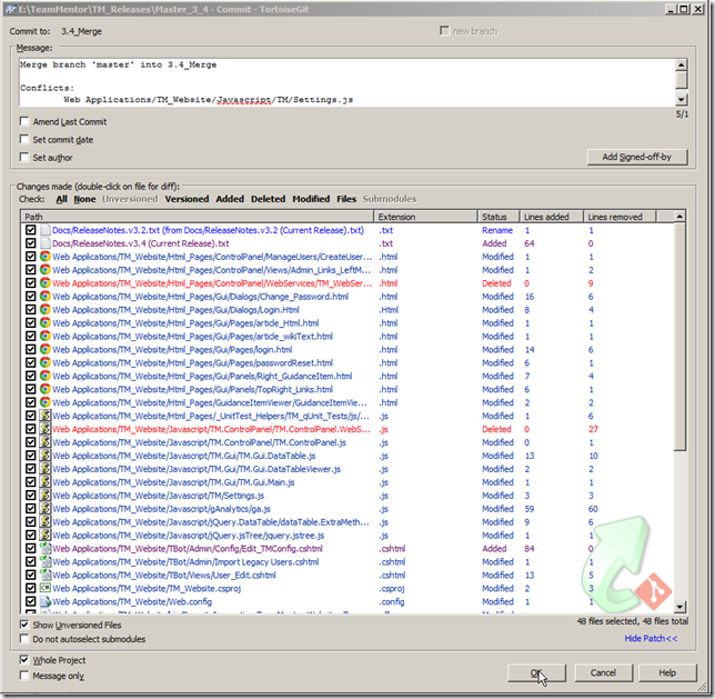
Close the TortoiseMerge and (since there is no other conflicts) click OK on the Resolve GUI 

image

… another OK:

image

As the multiple ‘notes’ in the previous UIs mention, we need to commit the changes.

This commit will contain all changes including the conflict fixes

image

Once the commit is done:

image

Go back to the Git Bash and push this branch into TeamMentor/Master (I prefer to do these things on a Git Bash)

image

After the push, this is what the TeamMentor/Master graph looks like:

image

...with the 3.4 code now being there:

image

Finally, what we can do now is to issue a Pull Request:

image

… from the 3.4_Merge branch:

image

... into the master branch:

image

… which contain all the code changes since the 3.3.3 release

image

With the best part being that this Pull Request can be merged using GitHub’s UI (since there are no conflicts)

image

And that’s it!

Hopefully this provided a good example of how to use Git and TortoiseGit to easily merge commits and resolve any resulting conflicts.


Tip: How to delete branches in GitHub:

To delete a branch in Github, we do a push from an ‘empty branch’ into an ‘existing branch’

In this case, if I wanted to delete the 3.4_Merge branch at the TeamMentor/Master repository, I would use: $ git push git@github.com:TeamMentor/Master.git :3.4_Merge

image